藏书网
刷到就是代表你的语文成绩要好起来了,抄下来!
每天发学霸笔记
2024-08-10 01:20:51
0
阅读:1
每天发学霸笔记
感谢大家的关注
作者最新文章
1
2025初中数学常考知识点笔记打印版
2
地理书上没有但十分好用的简答题答题模板,这次期末考试不用愁了
3
落笔就是满分的作文开头结尾,写得惊艳,背下来,你也可以文采奕奕,口吐莲花
4
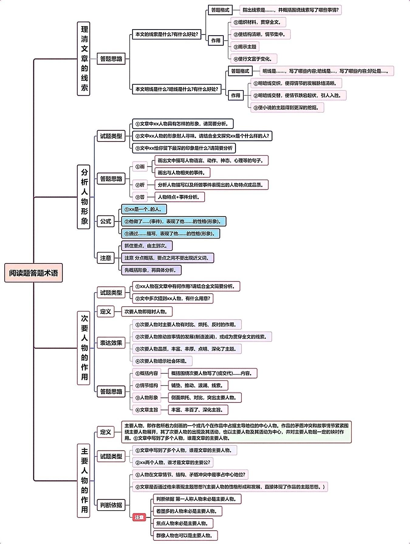
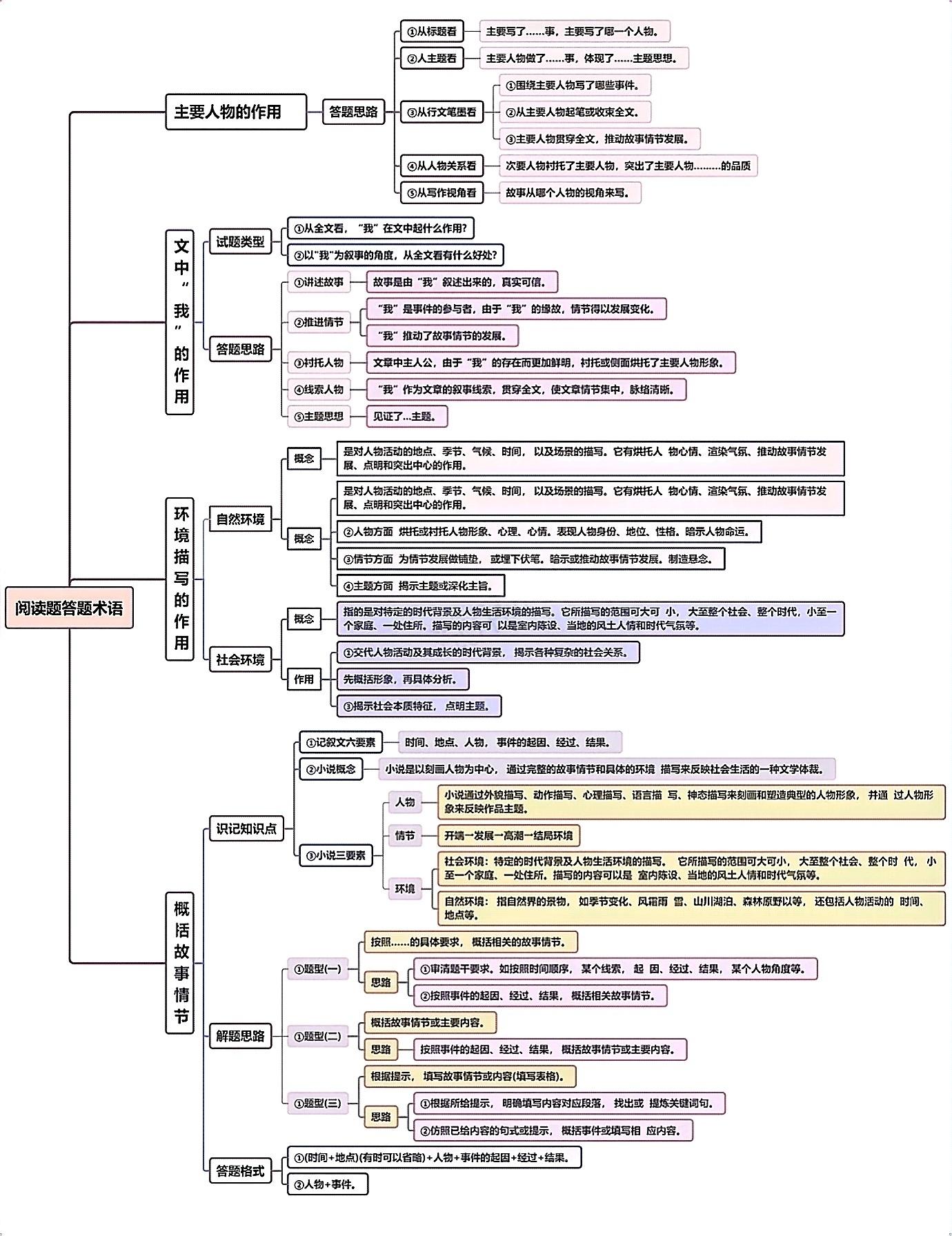
语文书上没有但十分好用的阅读理解答题技巧,这次语文考试就用
5
你要写美,就不能只写美,你要写人间烟火的美,尘埃花开的美,不期而遇的美……
6
终于有人把整个初中三年反反复复考的公式整理清楚了,表格版
7
“把古诗词和排比句结合起来,简直王炸组合”
8
“当你把这些人物写进作文里,落笔生花”,写作文不要再适用烂大街的司马迁...
9
英语反反复复考的16类作文,模板整理好了,背下来就可以直接套用
10
语文常考病句题全攻略【六大类病因以及修改技巧】病句题5分不要丢,学会了...
热门分类
推荐
热榜
军事
NBA
体育
社会
明星八卦
娱乐
财经
科技
汽车
历史
国际
游戏
动漫
公益
搞笑
商业
互联网
数码
国际足球
房产
家居
时尚
科学探索
职场
育儿
股票
教育
影视
情感
热点
中国军情
武器
中国南海
中国足球
亚洲杯
科比
综合体育
CBA
投资
大咖秀
外汇
创业
风口
SUV
豪车
概念车
优惠
新能源
美国
欧洲
朝日韩
俄罗斯
孕期
街拍
婚姻
正能量