【小米AI研究成果重磅亮相ICLR 2026,九篇论文涵盖多模态、自动驾驶、音频生成等前沿领域】
小米团队在人工智能国际顶级会议ICLR 2026中成功入选多篇论文,覆盖强化学习、多模态推理、GUI智能体、端到端自动驾驶、场景生成、音频生成等多个方向,展现出深厚的研究实力与技术创新能力。以下为入选论文详情👇:
1️⃣ 《Shuffle-R1: Efficient RL framework for Multimodal Large Language Models via Data-centric Dynamic Shuffle》作者:朱泠皞,管一然,梁定康,鞠建忠,罗振波,秦斌,栾剑,刘禹良,白翔摘要:提出一种以数据为中心的高效强化学习框架,通过动态重组机制缓解训练中的优势坍缩与轨迹沉默问题,显著提升多模态大模型的推理训练效率。
2️⃣ 《MobileIPL: Enhancing Mobile Agents Thinking Process via Iterative Preference Learning》作者:黄琨 *,徐伟恺 *,刘宇轩,王全东,高鹏至,刘伟,栾剑,王斌,安波摘要:提出迭代偏好学习框架,通过思维级偏好优化与指令演化,显著增强移动GUI智能体的推理泛化能力与稳定性。
3️⃣ 《FutureMind: Equipping Small Language Models with Strategic Thinking-Pattern Priors via Adaptive Knowledge Distillation》作者:杨少雄,李骏霆,张梦愿,李超,刘伟,栾剑摘要:通过自适应知识蒸馏为大模型注入战略思维先验,构建模块化推理流水线,提升小模型在多跳推理与复杂检索任务中的表现。
4️⃣ 《ThinkOmni: Lifting Textual Reasoning to Omni-modal Scenarios via Guidance Decoding》作者:管一然,涂思凡,梁定康,朱泠皞,鞠建忠,罗振波,栾剑,刘禹良,白翔摘要:提出无需训练的全模态推理引导框架,将文本推理能力迁移至多模态场景,实现感知与推理的动态平衡。
5️⃣ 《SMAN-Bench: A Cross-System Benchmark for Mobile Agents under Single- and Multi-path, Ambiguous, and Noisy Tasks》作者:徐伟恺 *,蒋志政 *,刘宇轩,高鹏至,刘伟,栾剑,刘云新,李元春,王斌,安波摘要:推出跨系统移动智能体评测基准,支持多路径、模糊与噪声任务评估,推动移动Agent研究的标准化与可复现性。
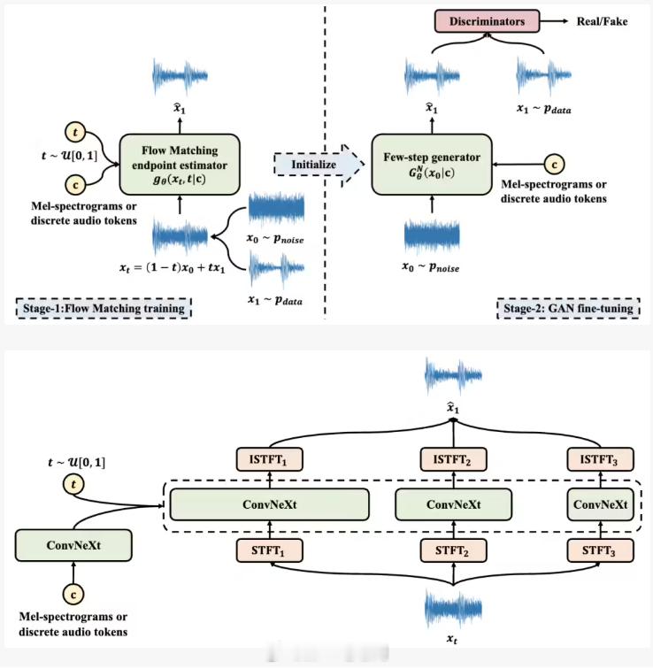
6️⃣ 《Flow2GAN: Hybrid Flow Matching and GAN with Multi-Resolution Network for Few-step High-Fidelity Audio Generation》作者:姚增伟,康魏,朱涵,郭理勇,叶凌轩,匡方军,庄伟基,李肇庆,韩志峰,林珑,Daniel Povey摘要:结合流匹配与生成对抗网络,实现少步甚至单步的高保真音频生成,在音质与效率间取得优越平衡。
7️⃣ 《ReCogDrive: A Reinforced Cognitive Framework for End-to-End Autonomous Driving》作者:李永康 *,熊凯昕 *,郭翔宇,李方,鄢思旭,许刚伟,周丽君,陈龙,孙海洋,王兵,马昆,陈光,叶航军,刘文予,王兴刚摘要:提出强化认知驾驶框架,融合视觉语言模型、扩散规划与强化学习,实现安全、舒适且高效的端到端自动驾驶。
8️⃣ 《WorldSplat: Gaussian-Centric Feed-Forward 4D Scene Generation for Autonomous Driving》作者:朱子悦,吴展骞,朱贞欣,周丽君,孙海洋,王兵,马昆,陈光,叶航军,谢晋,杨健摘要:提出前向式4D驾驶场景生成框架,通过高斯建模与视频细化,生成具有时空一致性的多轨迹新视角视频。
9️⃣ 《Dichotomous Diffusion Policy Optimization》作者:曾凯 *,吴展骞 *,熊凯昕,韦小宝,郭翔宇,朱贞欣,何嘉乐,周丽君,曾博涵,陆鸣,孙海洋,王兵,陈光,叶航军,张文涛摘要:提出二分扩散策略优化算法,通过分解奖励最大化与最小化策略,实现稳定可控的扩散策略训练与推理。
小米AIICLR2026人工智能多模态大模型自动驾驶








